Dica OZmap - Perfis de fibra
	 	
			
			Imprimir
 		
	
	
	Modificado em: Ter, 18 Abr, 2023 na (o)  8:12 AM
	
	
	
		| No OZmap, é possível configurar a ordem das cores das fibras criando diferentes perfis para elas. Esses perfis servem para estabelecer um padrão para as cores e para a ordem em que as fibras serão exibidas dentro da caixa. Na dica de hoje, mostraremos como personalizar essa visualização. | 
| A aba de perfis de fibra pode ser acessada pela lateral esquerda do OZmap, clicando em "Personalização" e depois em "Perfis de fibra". Por padrão, existem dois perfis criados: o ABNT, utilizado no Brasil por todas as fabricantes nacionais, e o perfil EIA598-A, que é o padrão internacional adotado por diversos países. | 
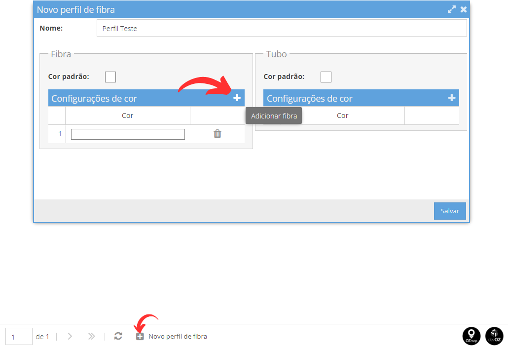
| Para criar um novo perfil basta clicar no botão “Novo perfil de fibra” na parte inferior da tela, ao abrir a janela para personalizar um novo perfil você pode ir adicionando a quantidade de fibras e tubos clicando no símbolo de “+” destacado na imagem abaixo. | 
| Para adicionar a cor das fibras e tubos basta clicar no espaço destacado abaixo e selecionar a cor desejada. | 
| É possível também editar os perfis já criados clicando nos detalhes do perfil, sendo permitido excluir e adicionar novas fibras ou tubos, editar as cores e também o nome do perfil. | 
| Após criar ou editar o perfil de fibra você pode adicioná-lo em um tipo de cabo para que ele seja utilizado. Para saber mais clique aqui. | 
	
	
	
		
		
										Isso foi útil para você?
								Sim
								Não
Enviar feedback	Lamentamos não termos conseguido ajudá-lo(a) mais. Ajude-nos a melhorar este artigo com o seu feedback.